You are ready to start developing your integrated split-payments feature now that you have successfully set up your POS to initiate and process requests through iClient in the test environment. Before you begin, please have a look at the certification criteria, which provides a checklist of the minimum requirements for the certification of integrated split payments with Tyro.
Certification Criteria Document
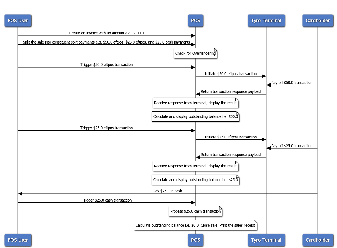
The integrated split-payments feature does not have a corresponding API function in the iClient API that can be called by the POS to initiate a split-payment transaction. Essentially, the integrated split-payment feature allows a single purchase or refund transaction to be processed via multiple split-payment transactions of either payment type, i.e., cash or eftpos, for example: A $100.0 purchase transaction is split into 1 x $50.0 eftpos, 1 x $25.0 eftpos, and 1 x $25.0 cash transaction.
The process of splitting a single transaction into multiple split-payments each with its own amount and payment type (eftpos or cash), initiating and processing the individual split-payment transactions, managing the overall sale workflow including conducting any required validation tasks e.g. overtendering checks and logical tasks e.g. printing receipts, closing off the sale, and registering the sale with all its constituent split-payments are all tasks that have to be performed by the POS as part of the split-payment transaction workflow.
A sample sequence diagram is given below which is showing some of the actions, and the interactions, that are part of a split-payment workflow:

Important - Please note that integrated split payments are only applicable to the purchase and refund features. Please also note that there may be additional actions that the POS may need to perform as part of the split-payment workflow and that there are other implementations of this feature from a user interface and user experience perspective. Please refer to the criteria when developing your split-payment feature and ensure that all the criteria items are met irrespective of your chosen implementation.
Given below is a JS fiddle example that demonstrates the integrated split-payment feature, the transaction amount can be selected using the drop-down and pressing the “Set Amount” button, and the split amount for each split-payment can also be chosen using the second drop-down, the transaction can then be initiated using the “Tyro EFTPOS” or “Cash” buttons.
JS Fiddle - Please don't click on the Save button if you make any changes in the JS Fiddle sample app. Instead, please press run if you have made any changes. If you click on save, it may break the functionality of the JS Fiddle.